WinLink is a powerful software tool for sending and receiving digital messages via amateur radio. This post shows how a National Traffic System radiogram is sent. Belowis the main WinLink software user interface. The “Message” tab at the top of the main page is selected and the “New Message…” command is selected to create a message.

The “Enter a new message” window appears. The message needs to be entered, addressed, and formatted to send a radiogram. To proceed, select the “Radiogram” tab. I have previously setup the tab since I frequently use that template. Otherwise, use the “Select Template” tab to find the Radiogram.txt template from the many other message templates.

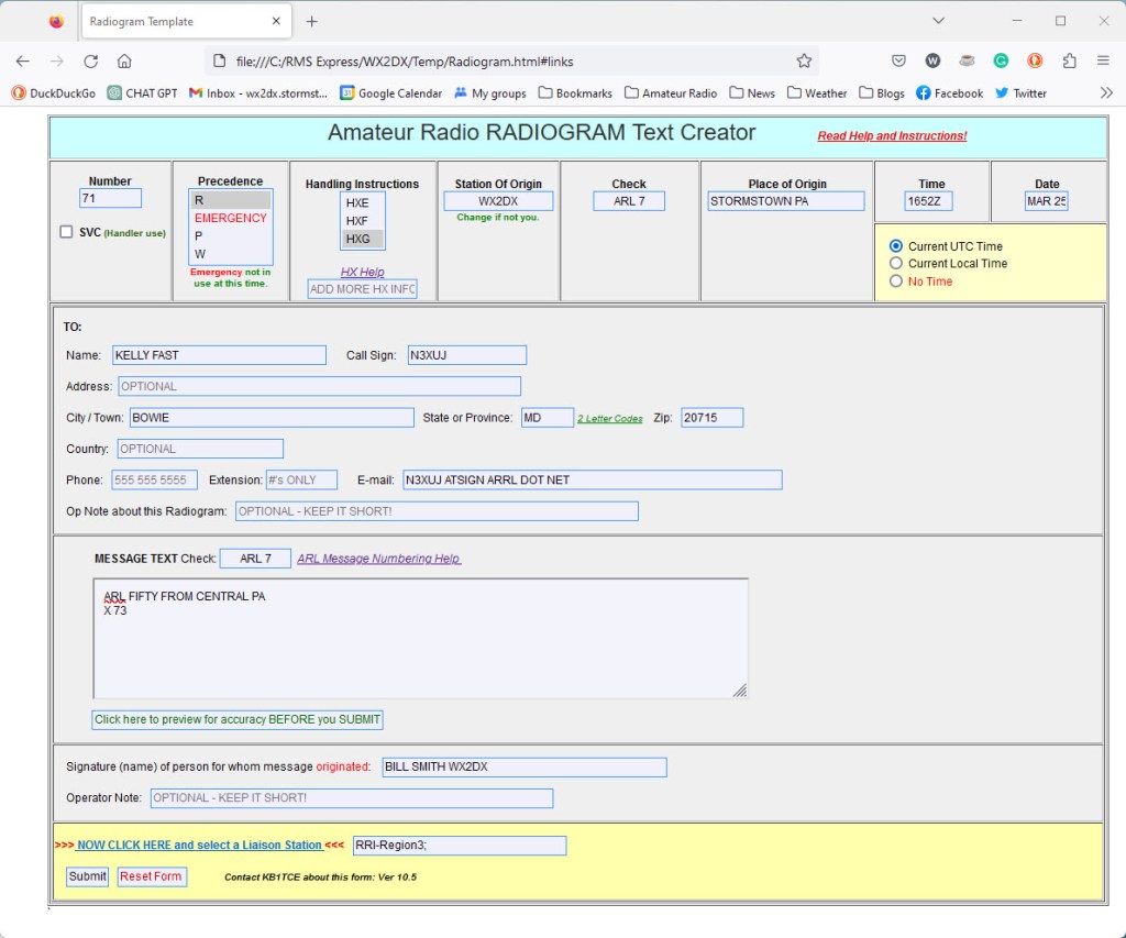
In either case, the Radiogram template is brought up in your default web browser. The message number, call sign, date, and other defaults are already filled. The information for the addressee, message, signature, and liaison station is now entered.

Here the radiogram is ready for submission. The ARL designation in the body of the message is for one of the pre formatted numbered messages. In this case it’s for the “Greetings by amateur radio” message. The ‘X’ is a period and ‘73’ means “Best Regards.”

After the “Submit” button is clicked, the “Enter a new message” WinLink window now has the “To”, “Cc”, “Subject”, and formatted NTS radiogram message boxes filled.

When the radiogram is satisfactorily formatted, click on the “Post to Outbox” tab. The radiogram is now in the “Outbox” system folder in the main WinLink window. To send the message, verify that “Vara HF Winlink” is selected from the “Open Session” dropdown menu. Then click on the “Open Session” tab.

The “Vara HF Winlink Session”, and “Vara HF” modem windows are opened. Therese is the interface for the HF radio that is connected to the PC via a USB cable.

Click on the “Auto-connect” tab to set the frequency and begin transmitting. The software will cycle through the list of server stations until a connection is made. Then the message is sent, and any outstanding incoming messages are received.

Here is a video of the radio connection process.
Well, Bill, you lost me after the first post. Each item got progressively more complicated. Very impressive, though . . . . I think. Anyway, thanks for sending this. Always nice to see what you’re doing.
Happy spring!! 🌸 ☀ 💮 🏵 🌻 Marcia
LikeLike